====================
- Introduction
- Project Structure
- Setup
- Testing locally
- Reporting Bugs
- Requesting Features
- Submitting PR
- Publishing new versions
First of all, thank you for taking the time to contribute!
Before starting, make yourself familiar with the nativescript-dev-webpack's documentation and the official NativeScript Code Of Conduct.
The repository contains several ingredients:
installer.js- combination of postinstall scripts for adding or removing webpack configurations and necessary dependecies when installing the plugin.templates/- webpack config templates for different types of projects - NativeScript with JavaScript, NativeScript with TypeScript and NativeScript Angular projects.plugins/- several Webpack plugins necessary for bundling NativeScript applications.snapshot/android/- tools used with theNativeScriptSnapshotplugin for generating V8 Heap Snapshots.nativescript-target/- configuration of a Webpack deployment target for building NativeScript applications.bin/- helper node/npm scripts for projects using the plugin.demo/- resides several NativeScript applications, testing different scenarios. You can execute each app's tests by navigating to its directory and runningnpm run e2e -- --runType nameOfRuntype. For more information on runTypes, check out the nativescript-dev-appium plugin.
Note that you need npm 5+ for local development of the plugin.
-
Fork and clone the GitHub repository:
git clone https://github.com/your-username/nativescript-dev-webpack.git
-
Add an 'upstream' remote pointing to the original repository:
cd nativescript-dev-webpack git remote add upstream https://github.com/NativeScript/nativescript-dev-webpack.git -
Create a branch for your changes:
git checkout -b <my-fix-branch> master
-
Install dependencies:
npm install
The last command also runs npm prepare which compiles the TypeScript files in the plugin.
You are good to go! You're strongly encouraged to follow the official NativeScript Coding Conventions and to use ES features available in NodeJS v6. If unsure, check on node.green.
NOTE: There are three test apps in the repository, located in the /demo directory. The steps below describe how to run the tests for the AngularApp, but the same approach can be used to run any other e2e tests.
-
Navigate to
demo/AngularApp.cd demo/AngularApp -
Install your local copy of the
nativescript-dev-webpackplugin.npm run setup
-
Make sure to have an emulator set up or connect a physical Android/iOS device.
-
Build the app for Android or iOS.
tns run android/ios
-
Install appium globally.
npm install -g appium
-
Follow the instructions in the nativescript-dev-appium plugin to add an appium capability for your device inside
./e2e/renderer/e2e/config/appium.capabilities.json. -
Run the automated tests. The value of the
runTypeargument should match the name of the capability that you just added.npm run e2e -- --runType capabilityName
- Always update to the most recent master release; the bug may already be resolved.
- Search for similar issues in the issues list for this repo; it may already be an identified problem.
- If this is a bug or problem that is clear, simple, and is unlikely to require any discussion -- it is OK to open an issue on GitHub with a reproduction of the bug including workflows and screenshots. If possible, submit a Pull Request with a failing test, entire application or module. If you'd rather take matters into your own hands, fix the bug yourself (jump down to the Submitting a PR section).
- Use Github Issues to submit feature requests.
- First, search for a similar request and extend it if applicable. This way it would be easier for the community to track the features.
- When requesting a new feature, please provide as much detail as possible about why you need the feature in your apps. We prefer that you explain a need rather than explain a technical solution for it. That might trigger a nice conversation on finding the best and broadest technical solution to a specific need.
-
Create one or several commits describing your changes. Follow the Angular commit message guidelines.
-
Push your branch to GitHub:
git push origin my-fix-branch
-
In GitHub, send a pull request to
nativescript-dev-webpack:master. If we suggest changes, then:- Make the required updates.
- Commit the changes to your branch (e.g.
my-fix-branch). - Push the changes to your GitHub repository (this will update your PR).
-
If your branch gets too outdated you may need to rebase it on top of the upstream master and force push to update your PR:
-
Fetch the latest changes
git fetch upstream
-
Check out to your fork's local
masterbranchgit checkout master
-
Merge the original repo changes into your local
masterbranchgit merge upstream/master
-
Rebase it on top of
mastergit rebase -i master
-
Update your PR with force push
git push -f origin my-fix-branch
-
Thank you for your contribution!
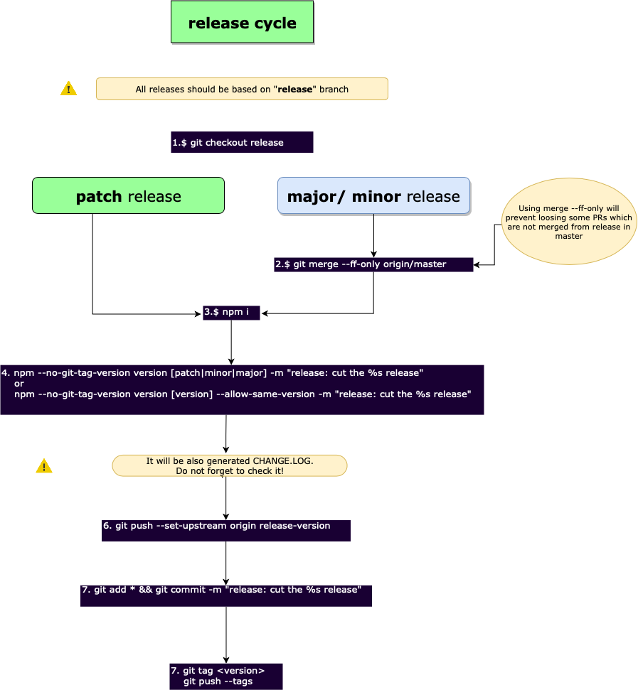
Instructions how to release a new version for NativeScript Core Team Members.
- Checkout release branch
git checkout release && git pull
git merge --ff-only origin/master
*** Note: If there are commits in release branch which are not merged in master branch '-ff-merge' command will fail. In this case the commits should be merge firstly from release in master branch as explained in section 'Merge changes from release into master' and then repeat step 1.
- Execute
npm ito install dependencies:
npm i
- Execute
npm versionto bump the version:
npm --no-git-tag-version version [patch|minor|major] -m "release: cut the %s release"
or
npm --no-git-tag-version version [version] --allow-same-version -m "release: cut the %s release"
- Create release-branch with change log
git checkout -b release-[release-version]
- Add changes
git add changed-files
git commit -m "release: cut the %s release"
git push
- Create git tag
git tag release-version
git push --tags
- Create a pull request from git in web or try to use script below. Be careful to base your branch on the correct "release" branch
curl -d '{"title": "release: cut the [release-version] release","body": "docs: update changelog","head": "${BRANCH}","base": "release"}' -X POST https://api.github.com/repos/NativeScript/nativescript-dev-webpack/pulls -H "Authorization: token ${GIT_TOKEN}"
-
Merge PR into release branch.
-
If all checks has passed publish package. Usually the night builds will be triggered and the package will be ready to be released on the next day.
- Make sure you are in release branch:
git checkout release
git pull
- Create PR to merge changes back in master and preserve history:
export MERGE_BRANCH='merge-release-in-master'
git checkout -b ${MERGE_BRANCH}
git push --set-upstream origin ${MERGE_BRANCH}
git merge origin/master
-
Resolve conflicts. Choose to keep the version of master branch. If it is needed to revert versions of modules, see at the bottom.
-
Add conflicts:
git add resolved files
- Commit changes with default merge message:
git commit
git push
- Create pull request. Replace replace env ${MERGE_BRANCH} with its value
curl -d '{"title": "chore: merge release in master","body": "chore: merge release in master","head": "merge-release-in-master","base": "master"}' -X POST https://api.github.com/repos/NativeScript/NativeScript/pulls -H "Authorization: token ${GIT_TOKEN}"
If needed, revert version of modules and platform declarations to take the one from master:
git checkout origin/master tns-platform-declarations/package.json tns-core-modules/package.json
git commit --amend
git push --force-with-lease
This will require to repeat steps from 1 to 4, since we need to keep the branches with the same history

